Community Development

Welcome to Bellmead - the biggest little town in Central Texas! Bellmead offers many things that others can't, like excellent transportation access, the lowest tax rates around, a friendly and welcoming environment and, most important of all, OPPORTUNITY!

Whether you are looking to purchase a home, start a business, or just relocate, Bellmead provides opportunities like no others. And our Community Development TEAM is here to help you make a smooth transition into the central Texas area.

Our Planning Department will help you find the right location for your latest endeavors. From site development options to zoning and subdivision procedures, we are here to help. Our Building Department works hard to make sure all construction, be it new construction or remodeling projects, meet the appropriate standards. Our Code Enforcement efforts are continuously monitoring the community to make sure the health, safety and welfare of ALL citizens and businesses are protected. 

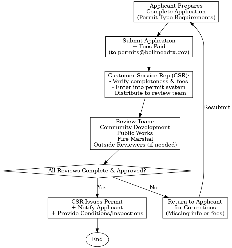
Some basic information to get you started on your Bellmead journey can be found in the sections that follow. Also, check out the GENERAL Building Permit Process Flow Chart link in the "Related Documents" to the right. This will help explain what's needed to get your projects underway.

Development Process and Inquiries - Call Fred Morris or email Fred Morris.

Planning

The Planning Department is responsible for facilitating the development process in the City, mainly by meeting with developers, property owners, and other interested parties, and developing and maintaining short and long range plans for the growth of the City in order to create and maintain a desirable land use pattern for an enhanced quality of life for our citizens. The Department also administers the Comprehensive Plan and ensures the health, safety, and welfare of citizens and property by regulating the use of land within the corporate limits of the City of Bellmead.

The City of Bellmead obtained a planning grant and worked with GrantWorks to develop an action oriented plan that focuses on drainage, parks and recreation, subdivision ordinances, and thoroughfare planning. The City conducted citizen surveys, conducted public workshops, and finally adopted a comprehensive plan to provide the city with a roadmap for the future.

See Chapter 20: Subdivision, Platting, and Construction Plans Code of Ordinances.

Zoning

The zoning regulations and districts as herein established have been made in accordance with a comprehensive plan for the purpose of promoting health, safety, morals, and the general welfare of the City of Bellmead, Texas. They have been designed to lessen the congestion in the streets; to secure safety from fire, panic or other dangers; to provide adequate light and air; to prevent the overcrowding of land; to avoid concentration of population; to facilitate the adequate provision of transportation, water, sewerage, schools, parks, and other public requirements. They have been made with reasonable consideration, among other things, to the character of the district and its peculiar suitability for particular uses, and with a view of conserving the value of buildings and encouraging the most appropriate use of land throughout the City of Bellmead, Texas.

Zoning Districts

DistrictClassification
One-Family Dwelling DistrictR-1
Duplex and Two Family DistrictR-1A
Duplex and Apartment DistrictR-2
Neighborhood Business DistrictB-1
Secondary and Highway Business DistrictB-2
Industrial DistrictI


The City of Bellmead Zoning Ordinance can be found at the link below:

https://library.municode.com/tx/bellmead/codes/code_of_ordinances?nodeId=PTIICOOR_APXAZO

Annexation

Petitioning for incorporation into the Bellmead City Limits can be a valuable opportunity for the landowner of property located just outside the City's corporate boundaries.

The City provides best-in-class fire protection and emergency medical services, parks and recreational facilities, and is an award-winning enterprise when it comes to managing public taxpayer dollars. Growth and development opportunities abound in Bellmead, and the incorporated property owner generally benefits from a lower cost of public utilities and may even experience increases in property value.

State law provides the required process for annexation of an area on request of owners; specifically, Chapter 43, of the Local Government Code.

Construction Waste: Hauling & Disposal

All jobs that have a dumpster on site are required to use Frontier Waste Solutions per the City of Bellmead's contract with Frontier Waste Solutions. See Dumpster Requirements (PDF).

Planning, Development & Building Permits & Applications

See the GENERAL Building Permit Process Flow Chart link in the "Related Documents" to the right.

Find all forms and applications related to planning and development.

Building Codes

See City of Bellmead Building Restrictions.

Building Codes are the fundamental building blocks necessary to make sure all improvements are safe and sound and that your family and investments are protected. Our adopted codes are found below:

DocumentReference Code
IBC 2018 Adoption with Amendments (PDF)IBC 2018
IRC 2018 Adoption with Amendments (PDF)IRC 2018
IFC 2018 Adoption, Option B with Amendments (PDF)IFC 2018
IMC 2018 Adoption with Amendments (PDF)IMC 2018
IPC 2018 Adoption with Amendments (PDF)IPC 2018
IPMC 2018 Adoption with Amendments (PDF)IPMC 2018
IFGC 2018 Adoption with Amendments (PDF)IFGC 2018
IECC 2018 Adoption with Amendments (PDF)IECC 2018
ISPSC 2018 Adoption with Amendments (PDF)ISPSC 2018
NEC 2020 Adoption with Amendments (PDF)Not Applicable